系统:WinAll 大小:1.4M
类型:编程软件 更新:2016-02-01

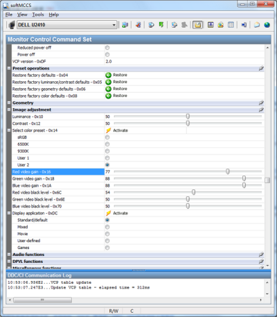
softMCCS是一款简单易用显示器EDID读取工具,主要包含显示器DDC通道控控制、另存EDID到指定文件,更新FLASH固件,更新EDID等功能,有需要的朋友可以下载使用。
建立有效的沟通后,softMCCS读取每个连接显示字符串的EDID和监控化学品的能力。在几秒内softMCCS礼物分类信息、当前状态和支持为每个连接显示在一个容易识别的控制,属性表的比喻。超出它的能力同时报告超过150的状态VCP代码位置测试显示,softMCCS还提供了完全控制每个支持的命令,允许个人datag。
下载完成后,解压缩,双击打开sm_setup.exe程序,按要求安装即可。
