系统:Android 大小:5.8M
类型:手机工具 更新:2024-05-21



exagear数据包obb软件,作为一款卓越的电脑游戏模拟器,它集合了海量的游戏数据包,让你随时随地享受电脑游戏的乐趣。不论你喜欢哪种类型的游戏,都能在这里找到心仪之选。更令人惊喜的是,软件自带OBB数据包,无需额外安装,轻松便捷,让你的游戏体验更上一层楼。
1、采用了精确的模拟技术,可以完美地模拟电脑游戏在手机上的运行,各种电脑游戏轻松玩;
2、让用户可以在手机上享受到电脑游戏的流畅运行,保证了游戏的高速流畅运行,特别实用;
3、提供了丰富多样的游戏资源包,软件的体积非常小巧,拥有简洁的界面设计,使用更方便;
4、各种经典的童年游戏和街机游戏在手机上就可以轻松模拟,模拟环境很流畅稳定,满足需求。
1、首先下载压缩包;
2、安装exagear数据包OBB到手机;

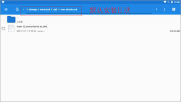
3、在文件管理里面找到“main.12.com.eltechs.ed.obb”;

4、把“main.12.com.eltechs.ed.obb”移动到exagear模拟器安装目录下;
默认安装目录【storage/emulated/obb/com.eltechs.ed】

5、下载游戏,解压游戏到手机内存的exagear目录下,没有自建;
6、启动应用程序,第一次加载可能较长慢慢等待,如果出错请重复上面几步!进入后选择自己要玩的游戏;

7、点击游戏会出现两个选择,第一个是在带侧边鼠标键盘启动,第二个是全屏启动游戏!远择一项,在选择第二个破解内购;
8、接下来就是加载游戏,可能加载时间较长,等待一会儿,进入后就可以尽情的游戏了。
第一步、exagear数据包obb安卓版里面整合了游戏资源,把需要的权限开一下
第二步、模拟器安装完成后,打开桌面的exageared302进入

第三步、进入模拟器后,会出现一个空白的界面,你需要点击桌面左上角的三条杠,然后点击环境管理,在新的页面中点击三个竖着的点点,然后点击启动,就等待程序启动。

会让你设置操作模式,之后点击手机的返回键即可

第四步、点击左侧的d盘文件夹,选择自己要玩的版本,蓝色光标标注的文件双击就可以进入游戏,

第一次启动需要输入名字,因为模拟器字库会丢失一部分,

输入的名字会看不到需要滑动alt下面的按钮随便输点击弹出窗口左边的方框即可

1、您必须拥有PC游戏的许可副本才能在您的 Android 设备上玩。将它们安装在您的台式电脑上。
2、将已安装游戏的安装文件夹从PC移动到Android设备内部SD卡根目录下的ExaGear文件夹中。
游戏的安装文件夹是包含游戏可执行文件的文件夹。此文件夹通常位于 C:\Program Files (x86) 下。
3、如果您的PC游戏版本需要在CD驱动器中放入游戏CD,请将游戏CD中的所有文件复制到您的Android设备到包含游戏可执行文件的文件夹中。
4、启动 ExaGear Strategies 并选择可执行文件来运行游戏。
1、拥有强大的软件计算能力,让您玩一些更强大的游戏也很流畅,兼容性很强,带来优质体验;
2、拥有完整的安装玩法,有很多工具供大家体验,各种类型的电脑游戏都可以在这里轻松模拟;
3、这儿有丰富的游戏数据包,您可以根据自己的喜好自由安装游戏,自带OBB数据包,非常方便;
4、通过收集模拟端游的乐趣,享受端游的高品质和精彩玩法,操作模式非常简单,轻松就能掌握。